Back to Portfolio
Power BI · Profitability Analysis

Revenue & Gross Margin
Analysis Dashboard

Transforming raw supplier and sales data into a structured BI model to analyze $9.68M in operational revenue, $4.02M gross margin, and profitability performance across 5 suppliers and 3 sales teams.

Power BI Power Query DAX Star Schema Gross Margin Time Intelligence
Revenue & Margin Dashboard
Revenue & Gross Margin Analysis Dashboard — Main View
Dashboard filtered by Online team
Dashboard filtered by Online team
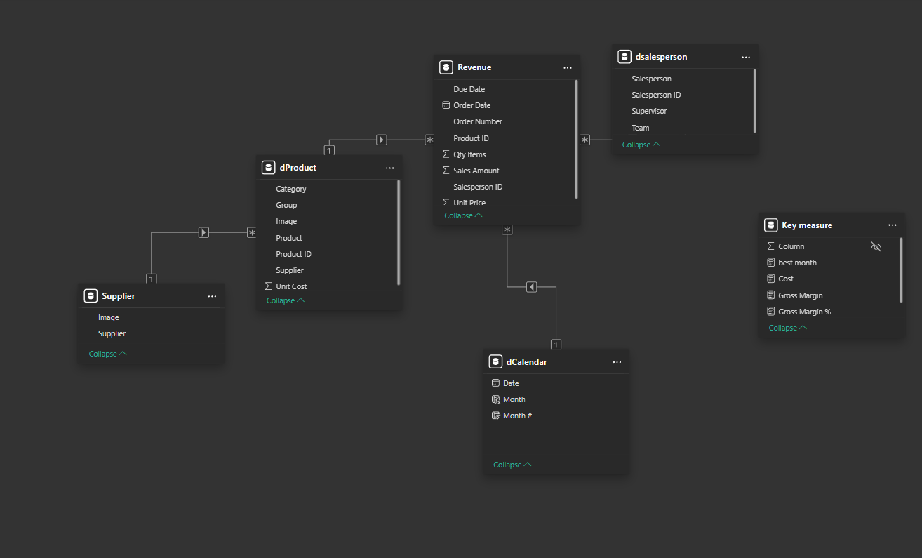
Star Schema Data Model
Star Schema — Fact & Dimension Tables
dCalendar Table
dCalendar Table — DAX Generated with Month & Month #
dProduct Table
Power Query — dProduct Table with Supplier Merge
Supplier Table
Power Query — Supplier Dimension Table
Revenue Fact Table
Power Query — Revenue Fact Table Cleaning
dSalesperson Table
Power Query — dSalesperson Dimension Table
1 / 8
Overview
From raw supplier data to profitability intelligence

This project focused on transforming raw operational sales data into a structured analytical model to analyze revenue performance, supplier profitability, and gross margin trends using Power BI.

Multiple raw datasets were imported including product information, supplier data, salesperson data, and transactional revenue data. These required extensive transformation in Power Query — standardizing column headers, correcting data types, removing duplicates, and reshaping tables for relational modeling.

The data was normalized into a star schema with the Revenue table as the fact table and dimension tables for Product, Supplier, Salesperson, and Calendar. Query merging enriched the product table with supplier information and images. A Calendar table was created using DAX with date, month, and month number fields for time intelligence.

DAX measures were built to calculate total revenue, total cost, gross margin, and gross margin percentage — enabling profitability analysis at the supplier, product category, and team level.

$9.68M
Total Revenue
$4.02M
Gross Margin
41.5%
Margin %
5
Suppliers
Key Results & Findings
What the dashboard revealed
🏭

Two Brothers Mill was the top supplier at $5.12M revenue

Despite the highest revenue, their margin was 37% — the lowest among all suppliers, flagging a profitability concern.

💰

Kappa Drinks had the best gross margin at 56%

With $878K in revenue and $495K gross margin, Kappa Drinks was the most profitable supplier relative to its size.

📅

November was the best month for both revenue and gross margin

Revenue peaked at $1.19M and gross margin at $496K in November, with January showing the best margin percentage at 42.3%.

👥

Retail team generated the highest revenue at $3.9M in Food

Revenue by team and category showed Retail dominating Food sales, while Online and Wholesales contributed across both categories.

⚙️

DAX cost & margin measures enabled supplier-level profitability ranking

By calculating cost from unit price and quantity, gross margin measures allowed comparing true profitability across suppliers — not just revenue volume.