Back to Portfolio
Power BI · Nonprofit Analytics

Volunteer Management &
Performance Analysis Dashboard

An interactive Power BI dashboard built to analyze volunteer applications, participation trends, engagement levels, and operational performance — transforming raw volunteer records into decision-ready insights for nonprofit stakeholders.

Power BI Power Query DAX Time Intelligence Geographic Analysis KPI Cards
Volunteer Overview Dashboard
Volunteer Overview Dashboard — Full View
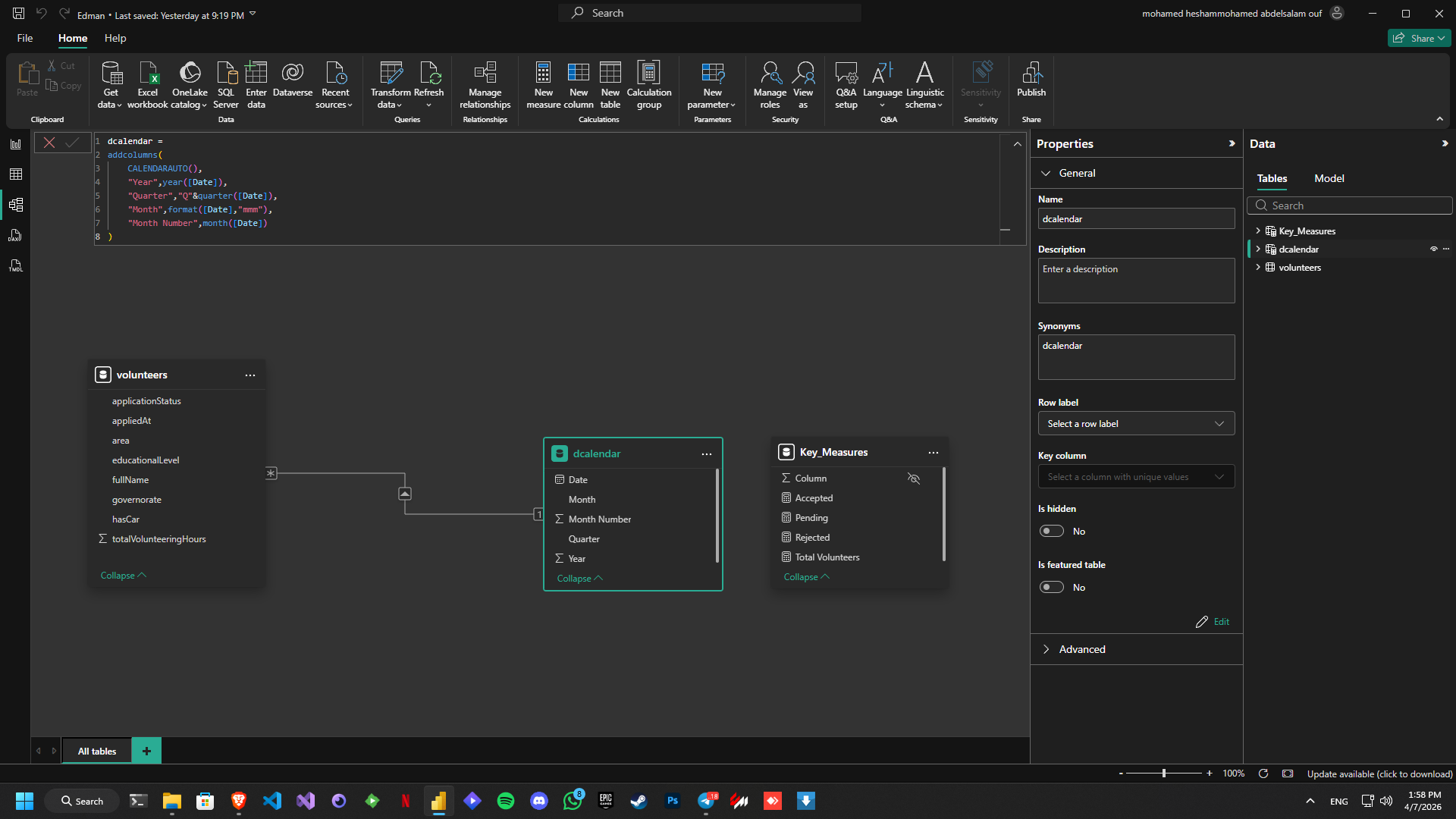
DAX Measures & Data Model
Data Model — volunteers, dcalendar & Key_Measures Tables
Power Query - Volunteers Table
Power Query — Volunteers Table After Cleaning & Transformation
Power Query - Final Dataset
Power Query — Final Cleaned Dataset with Correct Types
1 / 4
Overview
From raw volunteer records to a centralized performance report

This project is an interactive Power BI dashboard developed to analyze and monitor volunteer data for a nonprofit organization. It provides a centralized view of volunteer applications, participation trends, engagement levels, and operational performance.

The dataset includes volunteer records such as full name, governorate, area, educational level, car ownership status, application status, application date, and total volunteering hours. Data was cleaned in Power Query by promoting headers, assigning correct data types, replacing inconsistent values, removing unnecessary columns, and standardizing date and numeric fields.

The data model was built with the volunteers table as the main fact table, a dcalendar table for time intelligence, and a Key_Measures table for DAX measures. A relationship was created between volunteers[appliedAt] and dcalendar[Date] to support monthly and yearly trend analysis.

Custom DAX measures include Total Volunteers, Accepted, Rejected, Pending Applications, and Total Hours Logged — all dynamically responsive to slicers for Month/Year, Area, and Governorate.

112
Accepted
8.2K
Hours Logged
19
Pending
140
Total Records
Key Results & Findings
What the dashboard revealed

112 accepted out of 137 total applications — 81.7% acceptance rate

KPI cards revealed only 6 rejections and 19 pending, showing a highly efficient intake process with minimal bottlenecks.

📅

February 2024 was the peak month with ~19 new volunteers

The monthly combo chart showed a strong early-year surge in applications, followed by a gradual decline through mid-year and a recovery in late 2024.

🏆

Top volunteer logged 150 hours — Israa Wael Al-Shenawi

The Top 10 Volunteers by Hours chart identified the most active contributors, supporting volunteer recognition and performance monitoring.

📍

Al-Dokki was the most active area with 36 volunteers

Geographic distribution revealed strong concentration in Giza districts, while areas like Zamalek and Nasr City showed lower engagement — highlighting outreach opportunities.

🎓

47.32% of volunteers hold a bachelor's degree

Educational level breakdown combined with 76.79% car-less volunteers informs logistics planning and field operation decisions for the organization.